こんにちは、たねやつです。
今回は、画像生成AIで注目されているComfyUIのインストール方法について、初心者にも分かりやすく解説していきます。ComfyUIはノードベースのUIが特徴で、自由度の高い画像生成が可能です。この記事を参考に、ぜひComfyUIの世界に足を踏み入れてみてください。
この記事でできること
- ComfyUIのインストーラーをダウンロードできるようになる
- WindowsまたはMacにComfyUIをインストールできるようになる
- ComfyUIの基本的な動作確認ができるようになる
事前に必要なもの
ComfyUIをインストールするPC
WindowsでもMacでも問題ありません。Linuxをお使いの場合は、公式サイトのGitHubリポジトリから直接インストールすることも可能です。
(推奨) 高速なストレージ
ComfyUI本体や追加するモデルファイルは数十GBになることも珍しくありません。OSがインストールされているCドライブとは別に、データ保存用に高速なSSDやM.2 SSDを用意することを強くお勧めします。PCの移行やバックアップも楽になります。
ComfyUIのインストール手順
インストーラーのダウンロード
まずは公式サイトからインストーラーをダウンロードします。
- Windows & Mac:
- Linux:
お使いのOSに合ったものをダウンロードしてください。
インストール作業
ダウンロードしたインストーラーを起動し、手順に沿って進めていきます。
- インストール先の選択: 個人的には、OSが入っているドライブ(Cドライブなど)ではなく、データ保存用に用意した別の高速なSSDを指定することをお勧めします。モデルデータは非常に大きくなるため、Cドライブを圧迫するのを防ぎ、PCの移行やバックアップも容易になります。
- 既存のインストールに関する設定: 特に変更する必要がなければ、そのまま「次へ」で問題ありません。
- メトリクスの設定: 使用状況の統計を送信するかどうかの設定です。お好みで選択してください。
- インストール開始: 最後にインストールを開始すると、コマンドプロンプトのような黒い画面が表示され、処理が始まります。完了まで5分ほどかかる場合があるので、そのまま待ちましょう。
インストールが完了すると、自動的にComfyUIがブラウザで起動します。
動作確認
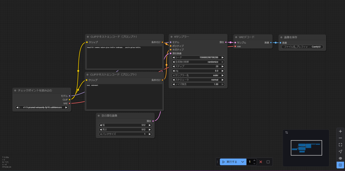
正常にインストールできたか、簡単な画像生成を試してみましょう。
- 画面左上のComfyUIのロゴをクリックし、メニューから [テンプレートの参照] -> [すべてのテンプレート] -> [画像生成] を選択します。
- 画像生成用の基本的なテンプレートが読み込まれます。
- 画面右側にある「実行する」ボタンをクリックして、画像生成を実行します。

しばらく待って、瓶の中に夜空が描かれたような画像が生成されれば、インストールは成功です!お疲れ様でした。
最後に
今回はComfyUIのインストール方法と基本的な動作確認までを行いました。ノードを繋いでいく独特の操作方法は、慣れると非常にパワフルで、他の画像生成ツールでは難しい複雑な処理も実現できます。
これから色々なモデルを追加したり、カスタムノードを導入したりして、ComfyUIを自分好みにカスタマイズしていくのが楽しみですね!
